10 hours ago
![[Image: 919d0f6dc5d8ad36c11e7579cdaf84c9.webp]](https://i126.fastpic.org/big/2025/1218/c9/919d0f6dc5d8ad36c11e7579cdaf84c9.webp)
Free Download KS DB Merge Tools for MySQL 1.24.1 | 16.6 Mb
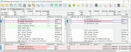
KS DB Merge Tools for MySQL is an easy to use diff & merge tool for MySQL and MariaDB databases.
Compare both schema and data
Quick filters to show all/new/changed
Merge changes in both directions
Lightweight GUI for Windows, command line for Windows and Linux
Free version with basic features, available for commercial use. No credit card, no signup, no ads, no hidden telemetry.
Standard version with whole set of features at a reasonable price. Free 14 days trial available.
Supported DBMS:
MySQL 5.5 .. 9.1
MariaDB 10.2 .. 11.6
Home Page-
Code:
https://ksdbmerge.tools/mysql-diff-merge-overview.htmlQuote:RapidgatorLinks are Interchangeable - No Password - Single Extraction
vlqa1.KS.DB.Merge.Tools.for.MySQL.1.24.1.7z.html
https://ddownload.com/d81cneiuznpr/vlqa1.KS.DB.Merge.Tools.for.MySQL.1.24.1.7z
FreeDL
vlqa1.KS.DB.Merge.Tools.for.MySQL.1.24.1.7z.html

